DEFINITION RELATIONSHIPS SEMANTIC TAXONOMY BORDERS INTERNAL STRUCTURE SERIALIZATION CONTENT MANAGEMENT

CLASS OF CLASS OF INDIVIDUAL - Agent


Description
Abstract Concept
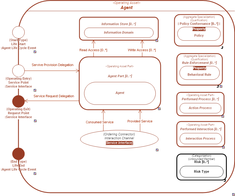
An  Agent is an  Operating Asset which is able to participate actively to  Behaviors, to produce and react to  Outcome Events.
1.  Agents participate to  Action Processes ( Active Participant) and/or conduct  Action Processes ( Performed Process).
2.  Agents participate to  Interaction Process ( Scenario Participant) describing how they interact with other  Agents.
These actions and interactions define  Agents boundaries described by  Service Interfaces.

Functional Domain: System Operating Framework - SOF

The System Operating Framework - SOF models how an active system (Agent) operates/functions (Behavior) in its Operating Eco-System to produce Outcome Events that benefit (value) to other Agents or affect (have an effect upon) these Agents.


External references  Christensen Institute - Modularity
 ISO 15926 - ClassOfPossibleRoleAndDomain
 OMG - KerML - Structure
 OMG - UML - EncapsulatedClassifier
 OpenGroup - ArchiMate - Internal Active Structure Element
 OpenGroup - OAA - Modularity
 OpenGroup - TOGAF - Definition - System
 Russell Ackoff - System of Concepts - Abstract System
 WordNet - Agent
Super Types Operating Asset (from partition: Structural Partition of Operating Asset)  
Power Type of Individual Agent  
Dictionary SysFEAT System Operating Framework
Lexical Scope Architecture Container 
Framework MappingUAF - Operational Views : CapableElement
ArchiMate - Generic Metamodel : Collaboration
ArchiMate - Generic Metamodel : Internal Active Structure Element
ArchiMate - Generic Metamodel : Internal Active Structure Element
ArchiMate - Top-Level Language Structure : Structure Element

RELATIONSHIPS


Simple Graph Graph & Inheritance Table
Simple Graph

Composition:   Classification:   Specialization:   Instance Of: -->  Enumerated definition:   Syntax:   

SERIALIZATION FORMAT


TEXTUAL SYNTAX RDF

SEMANTIC TAXONOMY


Sub-Types Super-Types

Click node rectangle to collapse/expand one level. Click triangle for full recursive collapse/expand. Double-click on a node to open its URL. Hover for description.

BORDERS


NameSuper typeBorder TypeDescription
Life End Class of Bounded Individual::End Type    Agent Life Cycle Event   Life End is an  End Type that denotes the type of event that signifies the end of an Agent's existence.
Life Start Class of Bounded Individual::Start Type    Agent Life Cycle Event   Life Start is a  Start Type that denotes the type of event that signifies the beginning of an Agent's existence.
Request Point Operating Asset::Operating Exit    Service Interface  
Service Point Operating Asset::Operating Entry    Service Interface  

INTERNAL STRUCTURE


../images/79368381561716a6_1da621585ebc655e_i.png
CONNECTORS

ConnectorSourceTargetConnector TypeDescription
 Interaction Channel  Agent Part. Request Point  Agent Part. Service Point  Service Interface Abstract Connection