| Description | The Architecture Packages domain defines how Asset Blocks are grouped and packaged. |
|---|---|
| Dictionary |
SysFEAT System Operating Framework |
| Parent Domain |
Architecture Packaging |
| Domain dependencies |
Model Block Packaging
Packaging |
| Concept | Description |
|---|---|
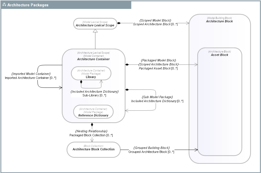
Architecture Block |
An Architecture Block is any Model Building Block used to describe the architecture of a system (including the enterprise). This includes Asset Blocks (Applications, org-units, Business Functions, Business Processes...) and Individual Architecture Assets (physical persons, software installations, locations, ...). |
Architecture Container |
An Architecture Container is a Model Container that packages Asset Blocks used for enterprise architecture descriptions. This includes Information Asset, Processes, Software Systems, Hardware Systems, Organizations, etc. Model Containers are used to split SysFEAT repository content into several independent modules (aka package). They allow virtual partitions of the repository. In particular, Asset Blocks packaged by different Model Containers can have the same name (namespacing). |
Architecture Lexical Scope |
An Architecture Lexical Scope is a kind of Model Lexical Scope for Architecture Blocks. |
Asset Block |
An Asset Block is an Architecture Block used to describe the System Operating Framework - SOF of the enterprise and its systems. |
Reference Dictionary |
A Reference Dictionary is a kind of Architecture Container that is used as a reference library to hold reference materials used to develop architectures. Example: - Vendor Catalog - Regulatory Framework -
|