DEFINITION RELATIONSHIPS SEMANTIC TAXONOMY BORDERS INTERNAL STRUCTURE SERIALIZATION CONTENT MANAGEMENT

CLASS OF CLASS OF INDIVIDUAL - Application


Description
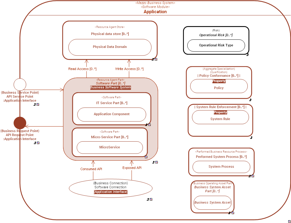
An  Application is a  Business Software System that provides a set of  Functionality(ies) that  End Users see as a single unit.
Essentially  Applications are architectural constructions resulting from the combinaison of the following four criteria:
1) A group of  Functionality that  End Users see as a single unit.
2) A managed asset ( Managed Application) associated with a budget line in the context of an  Application Portfolio.
3) A body of code that is seen by developers as a single unit.
4) A group of deployable software units ( Deployable Application Packages) that must be installed together on one or multiple execution nodes ( Computing System).
 Application is a Mezzo enterprise asset  that sits between Application System and  Application Component in the decomposition of  Business Software Systems.
Example: " Payroll" is an  Application that is part an " HR System" which is an Application System.
The "Payroll"  Application includes, among other things, the "Salary and Wage Calculation"  Application Component.

Functional Domain: Application Functional Architecture

The Application Functional Architecture domain is used to describe the functional structure and behavior of Business Software Systems.


External references  C4 Model - Software System
 Martin Fowler - Application Boundary
 Microsoft - Architecture Design - Architecture Styles
 OMG - UAF - Software
 OpenGroup - ArchiMate - Application Component
 OpenGroup - TOGAF - Definition - Application Component
 OpenGroup - TOGAF - Enterprise Metamodel - Physical Application Component
Super Types Mezzo Business System   Software Module (from partition: Systemic Levels of Software Module)  
Dictionary Dictionary of SysFEAT concepts
Systemic Levels  Mezzo
Lexical Scope Architecture Container 
Framework MappingArchiMate - Application Layer : Application Component - Mezzo
SysFEAT Outcome Centric Model : IT Asset
TOGAF - Enterprise Metamodel Mapping : Physical Application Component
C4 Model Mappings : Software System

RELATIONSHIPS


Simple Graph Graph & Inheritance Table
Simple Graph

Composition:   Classification:   Specialization:   Instance Of: -->  Enumerated definition:   Syntax:   

SERIALIZATION FORMAT


TEXTUAL SYNTAX RDF

SEMANTIC TAXONOMY


Sub-Types Super-Types

Click node rectangle to collapse/expand one level. Click triangle for full recursive collapse/expand. Double-click on a node to open its URL. Hover for description.

BORDERS


NameSuper typeBorder TypeDescription
API Request Point Business Agent::Business Request Point    Application Interface  
API Service Point Business Agent::Business Service Point    Application Interface  

INTERNAL STRUCTURE


../images/bcebd8e9549144db_173f50895eb8cc27_i.png